Netflix 1080p影片高清播放插件 v1.19 免费
- 软件介绍
- 软件截图
- 相关阅读
- 网友评论
- 下载地址
光行资源网提供的Netflix 1080p插件是一款强劲的电影高清在线播放软件,该软件由truedread开发设计,可以让客户根据这款软件可以轻轻松松在谷歌游览器中播放视频1081080和5.1画面质量Netflix视?l,而且在谷歌play早已有着超出十二万的客户,是一款备受钟爱的强劲软件。

Netflix 1080p插件是在 GitHub 开源系统的免费影片高清在线播放软件,这款软件实际操作简易,只需安?b到电脑浏览器中并开启就可以应用,实际效果可谓是立即见效,可以轻轻松松将视?l码率转化成1081080,使你不会再必须为只有播放视频720P画面质量的影视制作而苦恼。
安装方法
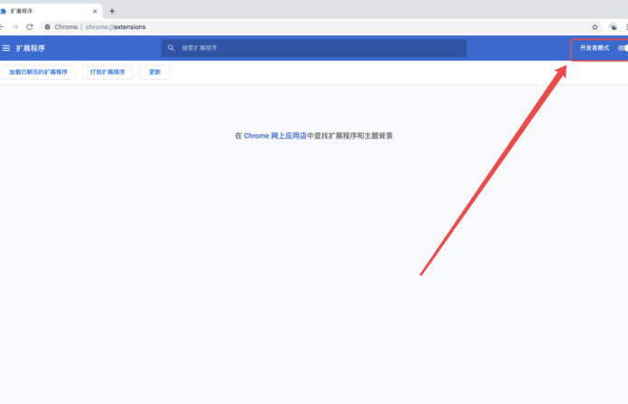
1、从设置->更多工具->扩展程序 打开扩展程序页面,或者地址栏输入 Chrome://extensions/ 按下回车打开扩展程序页面

2、打开扩展程序页面的;开发者模式”

3、将crx文件拖拽到扩展程序页面,完成安装

支援解析度
Google Chrome
Windows、Mac 与Linux 可达720p
Chrome OS 可达1080p
Internet Explorer 可达1080p
Microsoft Edge 可达4K*
Mozilla Firefox 可达720p
Opera 可达720p
Mac OS X 10.10.3 或更新版本上的Safari 可达1080p
注意事项
不管是Windows、Mac还是linux最高只支持720P画质观看,不过可以安装插件的方式解决这个问题。
1、Chrome浏览器和火狐浏览器安装某插件后可观看1080P画质,这个可能会有时效性。
2、Windows 10安装HEVC插件后最高可观看4K画质,不过必须使用系统自带的Edge浏览器。百度搜索;来自设备制造商的HEVC视频扩展”可免费安装插件。
Netflix 1080p插件功能
Netflix因为优化用户CPU使用率所以并未打算过在chrome浏览器中支持1080p播放,但是通过将所有对Netflix播放器核心的请求重定向到根目录中已修改的请求,帮助用户实现了在1080p和5.1中播放Netflix的功能。
通过Netflix1080p播放器,用户可以轻松观看高清视频!
你还可以看到它们最后的更新时间,如果它们有自己的主页,还可以对它们进行分类和其他更多的功能。
软件评语
Netflix 1080p插件下载信息:软件大小:660KB,属于网络工具,是一款强大的影片高清播放插件!该插件由truedread开发,能够让用户通过这款插件能够轻松在谷歌浏览器中播放1080p和5.1清晰度Netflix视频,并且在谷歌商店已经拥有超过十二万的用户,是一款深受喜爱的强大插件。Netflix因为优化用户CPU使用率所以并未打算过在chrome浏览器中支持1080p播放,但是通过将所有对Netflix播放器核心的请求重定向到根目录中已修改的请求,帮助用户实现了在1080p和5.1中播放Netflix的功能。,你还可以看到它们最后的更新时间,如果它们有自己的主页,还可以对它们进行分类和其他更多的功能。
- 下载地址(pc版)
- 网盘下载
人气下载推荐
-
Xshell7破解版百度网盘下载(免激活+绿化软件) 永久授权版
下载
-
通达信公式tn6破解器 V6.03 正版实用下载
下载
-
全能电子地图下载器2021破解版(附注册码)
下载
-
RPG Maker MV免费下载 v1.32 (附云翻工具)免费
下载
-
googlehosts文件正版下载v2020完整版
下载
-
Adobe2020全家桶破解版百度云 v2020 中文版
下载
-
Xmanager7企业版下载(附密钥+注册码) 中文破解版
下载
-
奥维地图3维高清vip9破解版下载 v2020 电脑版
下载
-
Beauty Box下载 v2021 正版完整版
下载
-
嗜血印DLC解锁补丁下载 绿色版
下载
-
豪迪QQ群发器破解版下载
下载
-
虫洞软件下载(附激活码) v1.2.1 免费版
下载

小小突击队游戏
专业射手FRAG
香肠派对正版手戏
最终幻想7第一士兵app
推理学院手游安卓版
迷你城堡小镇新房游戏
俄罗斯方块环游记2022
2022冬奥滑雪冒险(OlympicGamesJam2022)
跳台滑雪大冒险SkiJumpingPro安卓版
土耳其警车(TürkPolisArabaOyunu)安卓版
真实刺激驾驶游戏
女神联盟2手游
浮生为卿歌安卓版
逃出银河系安卓版
幻境双生安卓版
坦克世界闪击战安卓版
银河掠夺者手游2022
王牌战争游戏2022






























